Resource Deployment Order
Introduction to dependsOn
ClusterProfile instances can leverage other ClusterProfiles to establish a deployment order for add-ons and applications. The dependsOn fields enables the definition of prerequisite ClusterProfiles. Within any managed cluster that matches the current ClusterProfile, the deployment of different add-ons and applications will start once all add-ons and applications in the specified dependency ClusterProfiles have been successfully deployed.
Example: Kyverno ClusterProfiles
The below examaple displays a ClusterProfile which encapsulates all Kyverno policies for a cluster and declares a ClusterProfile dependency named kyverno, which is responsible for installing the Kyverno Helm chart.
---
apiVersion: config.projectsveltos.io/v1beta1
kind: ClusterProfile
metadata:
name: kyverno-admission-policies
spec:
clusterSelector:
matchLabels:
env: production
dependsOn:
- kyverno
policyRefs:
- kind: ConfigMap
name: disallow-latest-tag
namespace: default
- kind: ConfigMap
name: restrict-wildcard-verbs
namespace: default
---
apiVersion: config.projectsveltos.io/v1beta1
kind: ClusterProfile
metadata:
name: kyverno
spec:
helmCharts:
- chartName: kyverno/kyverno
chartVersion: v3.3.3
helmChartAction: Install
releaseName: kyverno-latest
releaseNamespace: kyverno
repositoryName: kyverno
repositoryURL: https://kyverno.github.io/kyverno/
Notice that the kyverno ClusterProfile lacks a clusterSelector, so it won't be deployed on its own. The kyverno-admission-policies ClusterProfile, however, has a clusterSelector targeting production clusters and a dependsOn field referencing kyverno. When this profile is created, Sveltos resolves its dependency. Any time a cluster matches the kyverno-admission-policies selector, Sveltos will first deploy the Kyverno Helm chart and then apply the admission policies.

Example: Kyverno and Kubevela ClusterProfile
In the below YAML definitions, the ClusterProfile instance cp-kubevela relies on the ClusterProfile instance cp-kyverno. That means that the cp-kyverno ClusterProfile add-ons will get deployed to clusters matching the label set to env=prod and afterwards, the ClusterProfile cp-kubevela will take place.
---
apiVersion: config.projectsveltos.io/v1beta1
kind: ClusterProfile
metadata:
name: cp-kubevela
spec:
dependsOn:
- cp-kyverno
clusterSelector:
matchLabels:
env: production
syncMode: Continuous
helmCharts:
- repositoryURL: https://kubevela.github.io/charts
repositoryName: kubevela
chartName: kubevela/vela-core
chartVersion: 1.9.6
releaseName: kubevela-core-latest
releaseNamespace: vela-system
helmChartAction: Install
---
apiVersion: config.projectsveltos.io/v1beta1
kind: ClusterProfile
metadata:
name: cp-kyverno
spec:
clusterSelector:
matchLabels:
env: production
helmCharts:
- repositoryURL: https://kyverno.github.io/kyverno/
repositoryName: kyverno
chartName: kyverno/kyverno
chartVersion: v3.3.3
releaseName: kyverno-latest
releaseNamespace: kyverno
helmChartAction: Install
The above example is equivalent of creating a single ClusterProfile.
---
apiVersion: config.projectsveltos.io/v1beta1
kind: ClusterProfile
metadata:
name: cp-kyverno
spec:
clusterSelector:
matchLabels:
env: prod
helmCharts:
- repositoryURL: https://kyverno.github.io/kyverno/
repositoryName: kyverno
chartName: kyverno/kyverno
chartVersion: v3.3.3
releaseName: kyverno-latest
releaseNamespace: kyverno
helmChartAction: Install
- repositoryURL: https://kubevela.github.io/charts
repositoryName: kubevela
chartName: kubevela/vela-core
chartVersion: 1.9.6
releaseName: kubevela-core-latest
releaseNamespace: vela-system
helmChartAction: Install
Note
Separate ClusterProfiles promote better organization and maintainability, especially when different teams or individuals manage different ClusterProfiles.
Recursive Resolution
One of the key strengths of Sveltos is its ability to handle complex dependency chains. Imagine an application whoami that relies on Traefik, which itself depends on cert-manager. With Sveltos, you only need to define the deployment of whoami. Sveltos will automatically resolve the entire dependency tree, ensuring cert-manager and Traefik are deployed in the correct order before whoami is deployed. This simplifies complex deployments by automating the resolution of multi-level dependencies.

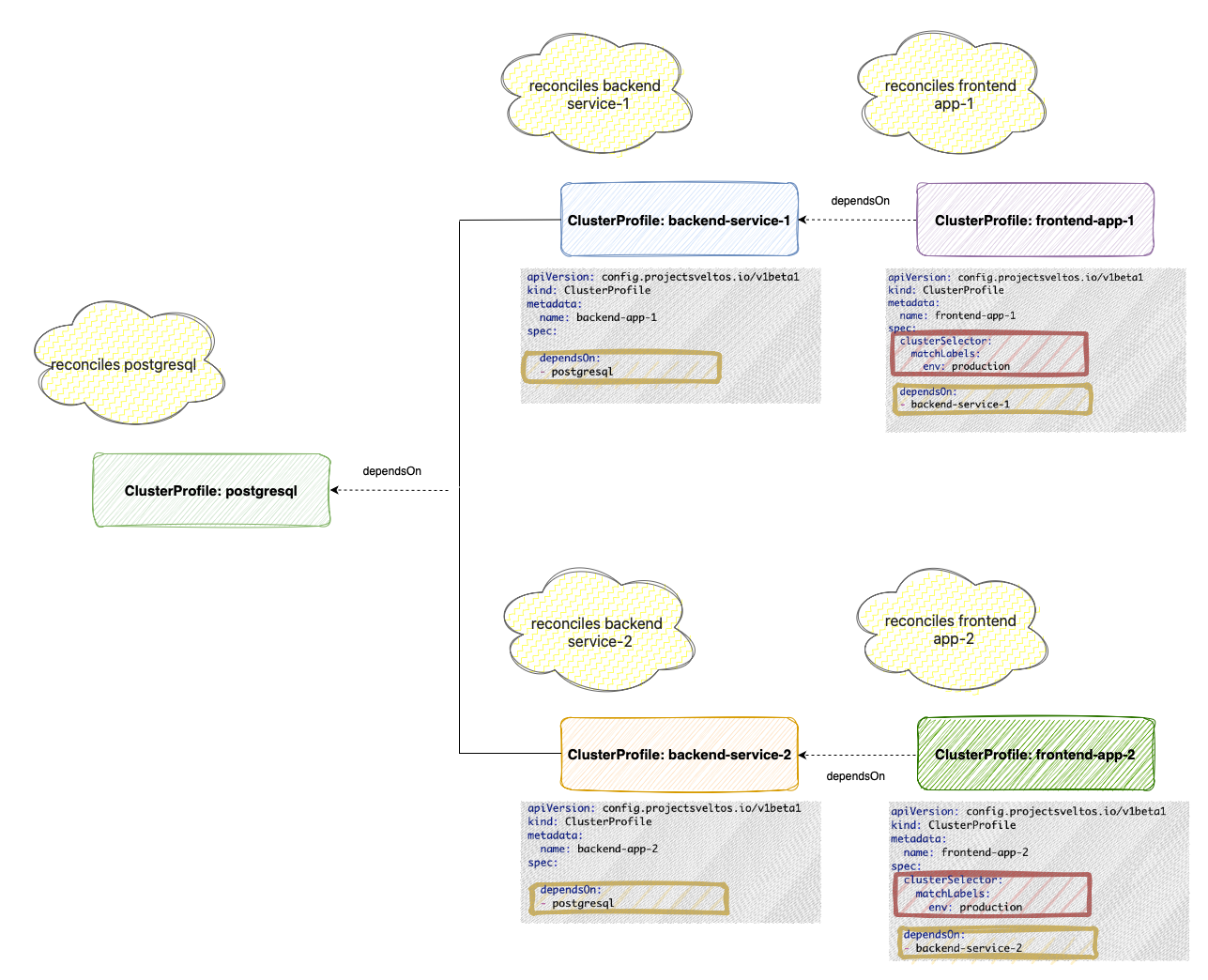
Dependency Deduplication
Sveltos efficiently manages shared dependencies by ensuring they are deployed only once per cluster, even when multiple profiles rely on them. This optimizes resource utilization and prevents redundant deployments. Crucially, Sveltos maintains a dependency as long as any profile requiring it is active on the cluster.

When frontend-app-1 is deployed, Sveltos first deploys postgresql and then backend-service-1, resolving the dependency chain. Subsequently, when frontend-app-2 is deployed to the same cluster, Sveltos recognizes that postgresql is already present and avoids redeploying it. If frontend-app-1 is then removed, backend-service-1 is also removed. However, postgresql persists because it remains a dependency of frontend-app-2. Finally, only when frontend-app-2 is removed will Sveltos remove backend-service-2 and postgresql, as they are no longer required by any active profile on the cluster.
-
To create the ConfigMaps with Kyverno policies used in this example
↩$ wget https://raw.githubusercontent.com/kyverno/policies/main/best-practices/disallow-latest-tag/disallow-latest-tag.yaml $ kubectl create configmap disallow-latest-tag --from-file disallow-latest-tag.yaml $ wget https://raw.githubusercontent.com/kyverno/policies/main/other/res/restrict-wildcard-verbs/restrict-wildcard-verbs.yaml $ kubectl create configmap restrict-wildcard-verbs --from-file restrict-wildcard-verbs.yaml