Generating Sveltos configurations with Sveltos
Sveltos provides powerful templating capabilities that extend beyond simply deploying add-ons to clusters. This section dives into Sveltos' templating capabilities for generating Sveltos configurations themselves. This allows you to create reusable templates that adapt and generate child configurations based on defined variables.

-
The
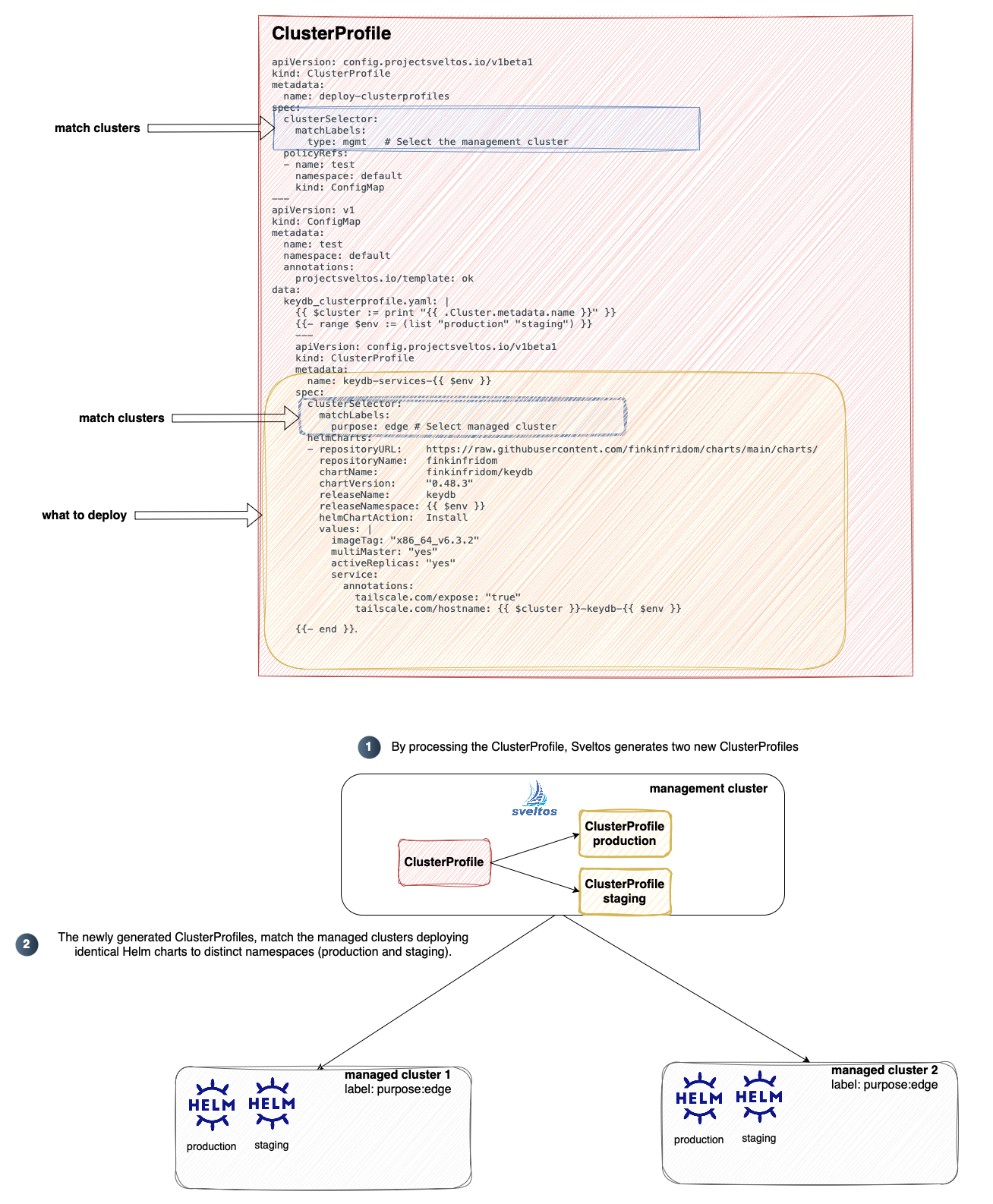
deploy-clusterprofilesClusterProfile acts as the trigger. It selects the management cluster (identified by the label type: mgmt) and references a ConfigMap namedtest. -
The referenced ConfigMap holds a template defined in the data section. This template utilizes a loop to dynamically generate two additional ClusterProfile resources:
keydb-services-productionandkeydb-services-staging. -
Each generated ClusterProfile targets managed clusters (identified by a label change to purpose: edge) and includes specific environment configurations for production and staging deployments.
Note
The management cluster has type: mgmt label
apiVersion: config.projectsveltos.io/v1beta1
kind: ClusterProfile
metadata:
name: deploy-clusterprofiles
spec:
clusterSelector:
matchLabels:
type: mgmt # Select the management cluster
policyRefs:
- name: test
namespace: default
kind: ConfigMap
---
apiVersion: v1
kind: ConfigMap
metadata:
name: test
namespace: default
annotations:
projectsveltos.io/template: ok
data:
keydb_clusterprofile.yaml: |
{{ $cluster := print "{{ .Cluster.metadata.name }}" }}
{{- range $env := (list "production" "staging") }}
---
apiVersion: config.projectsveltos.io/v1beta1
kind: ClusterProfile
metadata:
name: keydb-services-{{ $env }}
spec:
clusterSelector:
matchLabels:
purpose: edge # Select managed cluster
helmCharts:
- repositoryURL: https://raw.githubusercontent.com/finkinfridom/charts/main/charts/
repositoryName: finkinfridom
chartName: finkinfridom/keydb
chartVersion: "0.48.3"
releaseName: keydb
releaseNamespace: {{ $env }}
helmChartAction: Install
values: |
imageTag: "x86_64_v6.3.2"
multiMaster: "yes"
activeReplicas: "yes"
service:
annotations:
tailscale.com/expose: "true"
tailscale.com/hostname: {{ $cluster }}-keydb-{{ $env }}
{{- end }}
After applying this configuration, you'll end up with a total of three ClusterProfiles:
kubectl get clusterprofile
NAME AGE
deploy-resources 18m
keydb-services-production 18m
keydb-services-staging 18m
Note this variable definition
It's important to capture it as a string to prevent further templating within the deploy-clusterprofiles ClusterProfile itself.
The generated ClusterProfiles (keydb-services-production and keydb-services-staging) define Helm chart deployments tailored for
their respective environments.
For example, the production configuration utilizes the following Helm chart details:
helmCharts:
- chartName: finkinfridom/keydb
chartVersion: 0.48.3
helmChartAction: Install
releaseName: keydb
releaseNamespace: production
repositoryName: finkinfridom
repositoryURL: https://raw.githubusercontent.com/finkinfridom/charts/main/charts/
values: |
imageTag: "x86_64_v6.3.2"
multiMaster: "yes"
activeReplicas: "yes"
service:
annotations:
tailscale.com/expose: "true"
tailscale.com/hostname: {{ .Cluster.metadata.name }}-keydb-production
Here, you can see how {{ .Cluster.metadata.name }} will be dynamically resolved with the actual managed cluster name when the Helm chart deploys on that cluster.